新機能リリース

◆満期管理機能

満期更改活動に必要となる、満期更改対象リストのリスティング、進捗管理のための案件化、ご案内送付用の宛名印刷、対応履歴のコンタクト入力など、VOS内の各種機能をひとつに集約し業務効率アップにお役立ていただける「満期管理」機能を追加いたしました。
※リスティングされる情報は、VOS上に登録のある契約情報 ″日々アップロードいただくゲートウェイからの契約情報、手動による登録” です。

☝満期更改リスト—契約情報の”保険終期”を判断し自動リスティング。リストに対し案件一括作成が可能
☝更改活動リスト—案件化した満期更改リストに対し進捗管理や、宛名印刷・コンタクト一括作成が可能

★ご利用にあたり「案件作成基本設定」を行ってください。※システム管理者権限
 案件一括作成に関わる、社内共通の設定です。

▼満期更改リスト:案件作成基本設定(システム管理者)

満期更改リストの案件一括作成に必要な下記の設定を、保険種目ごと(生命保険、自動車保険、火災保険、傷害保険、その他新種)に行ってください。
※ここで設定した条件に該当する案件情報が存在する場合、満期更改リストの案件列に「有」が表示されます。
指定する案件分類❻には「関連証券」の紐づけが 必須です。関連証券の紐づけは”管理者用>案件分類”において事前設定をお願いします。



❶ 案件担当1:作成する案件情報の案件担当1 *必須項目
❷ 案件担当2:作成する案件情報の案件担当2の選択が可能
❸ 案件グループ名:作成する案件情報の案件グループの選択可能
❹ 開始日:今日(変更不可)
❺ 完了予定日:契約情報の保険終期(変更不可)
❻ 案件分類:作成する案件情報の案件分類を選択 *必須項目
❼ 案件区分:作成する案件情報の案件区分を選択 *必須項目
❽ タイトルメモ:作成する案件情報のタイトルメモをテキスト入力可能

<案件担当の指定に関して>


顧客担当1— 顧客情報の担当者1
顧客担当2— 顧客情報の担当者2
契約担当者— 契約情報の契約担当者
契約担当者1— 契約情報の契約担当者1
契約担当者2— 契約情報の契約担当者2
※案件作成基本設定の「案件担当1」は必須項目の為、が空欄(担当者設定がない)の場合は、案件一括作成を実行した作業者名が案件担当1へセットされます。

▼満期更改リスト

❶ 「満期管理」タブ
❷ 「満期更改リスト」※設定した満期日等の条件に該当する契約情報をリスト表示
❸ アクセス月をデフォルト表示(切替可能)
❹ 満期更改の時間設定および対象となる期間
❺ 表示対象の選択
  ┗ 担当顧客=顧客情報の担当者1に自身が設定された顧客
  ┗ すべて=すべての顧客
❻ 保険種目選択(リストを種目で絞り込み表示)
❼ 契約情報選択(–、有効、無効での絞り込み表示)
❽ 子明細非表示チェック
❾ 表示条件に合致した契約情報リスト
  ※VOS上に登録のある契約情報が抽出されます。(日々アップロードいただくゲートウェイからの契約情報、手動による登録)
❿ 案件一括作成
⓫ CSV出力 ※権限による出力(システム管理者、エクスポート権限)
⓬ 設定
  ┗ 時間・範囲設定(満期表示タイミング)
   スケジュール、保全ポータルで表示している機能。
   ここで設定保存した場合でも、スケジュールや保全ポータル側も連動して保存されます。
  ┗ 案件作成基本設定(案件一括作成に関わる設定)
※未設定の場合案件情報の判定等ができません。システム管理者にて案件作成基本設定を行ってください。

▼満期更改リスト:案件一括作成

「案件一括作成」の動作は、表示されたリストに対して案件を一括作成します。
❶ 案件一括作成:案件作成設定内容へ遷移
❷ 各項目の表示内容は、設定内で指定(選択)している情報を表示
❸ 実行ボタン
  案件作成基本設定で指定(選択)された案件情報が一括で作成され、案件欄に「有」が表示します。

▼更改活動リスト

❶ 「更改活動リスト」※設定した満期日、案件作成基本設定の条件に該当する案件情報を表示
❷ アクセス月をデフォルト表示(切替可能)
❸ 満期更改の時間設定および対象となる期間
❹ 表示する対象の選択(案件担当1,案件担当2、すべての案件)
❺ 進捗状況(–、未完了、完了での絞り込み表示)
❻ 表示条件に合致した案件情報リスト
❼ 案件一括削除  ※権限による削除(システム管理者、削除権限)
❻ 一括変更
❼ 宛名送付状印刷 ※進捗状況が「未完了」のみ表示
  案件情報内に「宛名送付状印刷」の コンタクト履歴が作成されます。
❽ コンタクト一括作成 ※進捗状況が「未完了」のみ表示
  案件情報内にコンタクト情報が一括で作成されます。

▼更改活動リスト:宛名送付状印刷

「宛名送付状印刷」の動作は、表示された案件情報リストに対して案件情報内に「宛名送付状印刷」の コンタクト履歴を作成します。進捗状況が「未完了」の時にボタン表示されます。
更改活動リストで顧客が重複している場合(同時に複数契約が満期対象)、宛名送付状印刷では顧客名が1件に集約されます。宛名印刷のコンタクト保存は宛名印刷画面のリストに表示された案件に対して残ります。
❶ 案件送付状印刷:宛名送付状印刷 一覧へ遷移
❷ 更改活動リストで表示している案件情報を表示
  ※顧客が重複している場合、1件に集約されます。宛名送付状印刷画面のリスト上に表示された案件情報にコンタクトは保存されます。    

▼更改活動リスト:コンタクト一括作成

「コンタクト一括作成」の動作は、表示された案件情報リストに対して、入力したコンタクト情報を作成します。
進捗状況が「未完了」の時にボタン表示されます。
❶ コンタクト一括作成:コンタクト一括作成へ遷移
❷ 作成するコンタクト情報の入力項目  
  ┗ 割り当てタイプでコンタクト作成対象を設定してください。
  ┗ 行動区分は ”案件作成基本設定” で各保険種目に設定した案件区分に紐づく行動区分でかつ、共通する選択肢になっています。
  ┗ ステータスは ”案件作成基本設定” で各保険種目に設定した案件分類に紐づくステータスでかつ、共通する選択肢になっています。
❸ 更改活動リストで表示している案件情報を表示 
❹ 実行ボタン
  上記❷で入力した内容のコンタクト情報が、リストの各案件情報に作成されます。

機能改良

◆顧客情報

顧客情報の「備考」をポップアップ表示できるように改良いたしました。加えてポップアップ表示からの備考欄編集も可能にいたしました。
また、顧客情報編集画面のレイアウト調整を行い、電話番号・携帯番号・FAX番号・メール情報の入力表示を改良いたしました。

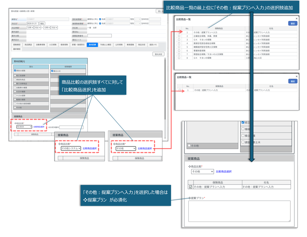
◆意向把握

意向把握シート「意向記録タブ」内の商品比較における選択肢すべて(に「比較商品選択」を追加いたしました。
また、比較商品選択のリスト最上位へ「その他:提案プランへ入力」の選択肢を追加しました。
その他:提案プランへ入力を選択した場合は、❖提案プランが必須化されます。